Converting an ASP.NET Core MVC App to Blazor SPA – Part 1 (The Backend)

I have a personal expense tracking app that for the last few months I’d been working to migrate away from MVC towards more modern client apps whilst reusing the backend code and logic.

Mars Rover Programming Kata using DDD+TDD+Ports and Adapters

A few weeks ago I came across this Mars Rover programming challenge/kata and being a bit of a space buff, I thought I will take a crack at it.

Some Heuristics for Mocking vs State Verification in TDD

In this post I will share some of the TDD heuristics that I have found useful on when you should use mocking to verify interactions and when should you resort to state verification.

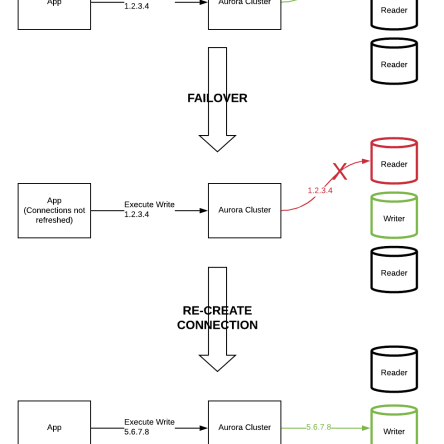
Recovering from Aurora Database Failovers and MySql Connection Pooling

Recently a planned AWS Aurora database failover/master reboot caused database connection failures in one of our services which caused me to delve deeper into how MySql driver manages connections under the hood.

Migrating ASP.NET Core 2.2 App to ASP.NET Core 3.1 on Azure App Services

I recently migrated my ASP.NET Core 2.2 app to ASP.NET Core 3.1 so I thought I will document some experiences and learnings from this exercise. The ASP.NET Core 2.2 app … Continue reading Migrating ASP.NET Core 2.2 App to ASP.NET Core 3.1 on Azure App Services

IIS App Pool Recycles Will Wreck Your Long Running Background Jobs

We have a batch process that runs every morning, processes a bunch of data gathered out of our central e-commerce database and publishes messages on a queue for another service … Continue reading IIS App Pool Recycles Will Wreck Your Long Running Background Jobs

Biting the Bullet – Testing Microservices in Production with Tracer Bullet Tests

Tracer Bullet Testing or Synthetic Transactions or Synthetic Monitoring is a way of testing your service/app in production where its supposed to run but without affecting users/clients/external systems.

Building an Event Driven Architecture – Lessons Learned

In this somewhat of a long post, I will go over some of the lessons I and my team learned while building an event driven architecture at work, why did we build it, recommendations and watch-outs for anyone else thinking of doing the same. This is more of a field report from a real life environment so there is a generous helping of pragmatism around architecture and careful and deliberate avoidance of dogma and purism.

Reporting Model Validation Errors in ASP.NET Core 2.0

Couple of days ago, we had an outage in one of our production APIs that’s built with ASP.NET Core 2.0 and all we got to see in all our logging … Continue reading Reporting Model Validation Errors in ASP.NET Core 2.0

Monitoring Health of Azure App Service Applications using Azure Functions

Monitoring the health of your application in production is a crucial aspect of software development because at any given point in time, you want to be reasonably certain about how your business critical application is performing and you want to be alerted to any problems that might be brewing up in the application before your customers do.

Implementing Hexagonal Ports and Adapters Architectural Style

Many articles talk about the what of this style but in my view, not enough talk about the how. In this post, I am going to try and show one way to actually structure the solution to be more in line with the hexagonal ports and adapters style.